新时代外资地产并购的合规要点与结构筹划(二):外商投资法时代的准入合规要点
新时代外资地产并购的合规要点与结构筹划(二):外商投资法时代的准入合规要点
序言
在《外商投资法》和相关配套制度颁布实施一年多的时间里,除了重新审视外资并购中国地产的市场规模、经济动因、法律环境,我们更多在思考:如何重新定义新时代外资地产并购的法律服务需求?尽管表面看似监管后移、流程简化,然而,不容忽视的是,中国的外汇监管体系始终未易其本,在负面清单不断瘦身之外,中国政府也在其他方面增加对外资进入中国的信息收集口径。所以,外资机构在以下两大方面比过去更需要专业法律服务的帮助,一是准入合规;二是结构效率。有鉴于此,在外商投资法之后的新时代,专业法律服务从业者有机会为外资客户提供更复杂、更综合视角的法律服务。
1.
外商投资法时代的准入合规要点
1.1 反垄断审查不容忽视
近期由于反垄断审查而导致交易无法继续进行的典型案件,引发我们不得不重新思考地产行业并购交易中进行反垄断申报评估的重要性。总结下来,以下场景都可能会触发经营者集中申报义务:
(1)通过获取股权、资产、合同等方式取得对其他经营者的控制权或能够对其他经营者施加决定性影响;
(2)新设合营企业;
(3)即使是取得少数股权,也容易因为那些需要双方"一致同意"方可通过的事项而使少数股东构成"消极控制"从而触发少数股东的申报义务;
(4)真正的安全港其实在于虽然满足上述情形,但是营业额未达申报标准[1]。但是,房地产行业的经营者往往具有很大的资金吞吐量,很容易达到前述申报门槛。
而反垄断局的处罚力度,近年来也在不断加码。据不完全统计,截至2021年4月反垄断执法机构对于未申报的经营者集中案件的处罚情况如下。尤其是在《国务院反垄断委员会关于平台经济领域的反垄断指南》出台之后,2021年市场监管总局对多个大互联网平台共22起合并或收购案的行政处罚中,当事人均被处以50万元人民币的顶格罚款[2]。而50万元的顶格处罚可能也即将成为过去式。2021年10月23日,全国人大常委会在完成《反垄断法(修正草案)》审议后对外公布征求意见,其中已经将经营者集中相关违法行为的罚款从50万提高到了上一年销售额10%。

图4:2014-2021年上半年经营者集中未申报案件处罚情况[3](数据来源:国家市场监督管理总局)
但是,在未申报处罚加码的同时,市场监管总局的案件审查也在提速,尤其如果当事人选择适用简易程序。2021年前四个月,未依法申报案件的平均调查周期约为86天,相较于2020年平均250天的调查周期,国家市场监督管理总局的执法速度自今年以来有了极大的提高。[4]
这释放出的政策信号是:政府鼓励进行经营者集中申报,一方面加大不申报的处罚力度,另一方面也在努力简化流程、提高审查效率。
1.2 外商投资安全审查
地产行业需要关注外商投资安全审查,是由于近年来外资在不断加快并购中国数据中心的步伐,引发我们对于新型地产并购趋势下"国家安全审查"之合规要素的重视。
2021年1月18日,《外商投资安全审查办法》("新安审办法")[5]正式实施。国家安全审查可以说是在外商投资法时代,为了匹配从"商务审批"到"信息报告制度"的转变,而进行重述的一个制度,其基本历史沿革如下图:

图5:外商投资安全审查的制度沿革
作为"新瓶装旧酒"的新安审办法几乎囊括所有形式的外商投资,而且并未明确排除VIE结构。在审查范围上,新安审范围包括:
(一)投资军工、军工配套等关系国防安全的领域,以及在军事设施和军工设施周边地域投资;【不论是否构成控制,都要在实施前主动向外商投资安全审查工作机制办公室(设在发改委)进行申报】
(二)投资关系国家安全的重要农产品、重要能源和资源、重大装备制造、重要基础设施、重要运输服务、重要文化产品与服务、重要信息技术和互联网产品与服务、重要金融服务、关键技术以及其他重要领域,并取得所投资企业的实际控制权。
但是,目前对于什么是"重要基础设施""重要信息技术和互联网产品与服务",以及如何评估"关系国家安全",新安审办法没有给出定义,可能需要主管部门给出进一步的界定[6]。
根据新安审办法,外商投资安全审查的时限如下:

图6:外商投资安全审查时限图
事实上,实际的审查时限会更长,因为新安审办法第十条规定"工作机制办公室对申报的外商投资进行安全审查期间,可以要求当事人补充提供相关材料,并向当事人询问有关情况。当事人应当予以配合。当事人补充提供材料的时间不计入审查期限。"第十一条规定"工作机制办公室对申报的外商投资进行安全审查期间,当事人可以修改投资方案或者撤销投资。当事人修改投资方案的,审查期限自工作机制办公室收到修改后的投资方案之日起重新计算。"
与反垄断审查相比,外商投资安全审查的公告案例和审查标准透明度都比较低,除了早年引起关注的凯雷收购徐工案(2005年)、SEB苏泊尔案(2007年)、可口可乐收购汇源案(2009年),最近公开的案件就是永辉超市收购中百集团交易。
而且,新安审办法暂未明确外商投资安全审查的要点。从此前《国务院办公厅关于建立外国投资者并购境内企业安全审查制度的通知》和《国务院办公厅关于印发<自由贸易试验区外商投资国家安全审查试行办法>的通知》的规则沿袭规律来看,审查的内容大致包括以下要素:(1)国防安全(国内产品生产能力、国内服务提供能力和有关设施);(2)社会基本生活秩序;(3)国家文化安全、公共道德;(4)国家网络安全;(5)国家安全关键技术研发能力。
对于上述构成要件的分析,具有极强的主观性,须时刻关注监管动态。同时,根据我们对发改委的最近咨询结果监管部门并未对相关定义给出明确的目录,也不排除外商投资IDC类地产项目可能需要提交外商投资安全审查,还有赖于每个并购案例在实施之前的个案报审。
鉴于外商投资安全审查耗时长、标准宽泛之特点,并结合外商投资IDC的行业背景,我们给予外资机构的建议是:如果投资传统的IDC数据中心,即只提供风火水电等基础设施,但不提供带宽转租服务的,在外商投资安全审查方面将有较大的回旋余地,但是如果在基础设施之外仍有提供带宽转租服务的,则需要谨慎根据涉及宗地位置、终端用户特点、是否涉及数据信息跨境流动和数据中心机架规模等要素,来谨慎评估是否要启动外商投资安全审查的申报工作。
1.3 VIE结构的审查
-
1.3.1. 为什么近年来房地产投资也会涉及VIE结构的问题?
2020年3月以来,中央层面多次提及加快"新型基础设施建设"。在新基建的政策引导之下,随着物联网、大数据、边缘计算、5G等技术和领域的快速发展,数据中心进入一个新的发展阶段。数据中心行业的高回报率,以及中国的政策引导,使得很多外资机构加码投资中国的数据中心(IDC)(见《新时代外资地产并购的合规要点与结构筹划(一):市场及法律概述》第1章第(4)部分论述)。
数据中心行业的基本业务模式是IDC服务商提供房屋及基础设施环境,而服务器、通信和存储设备等IT设施则可能是由客户方采购并放置于数据中心。当然,目前也有不少数据中心同时提供内容分发、国内互联网虚拟专用网等增值电信服务业务。
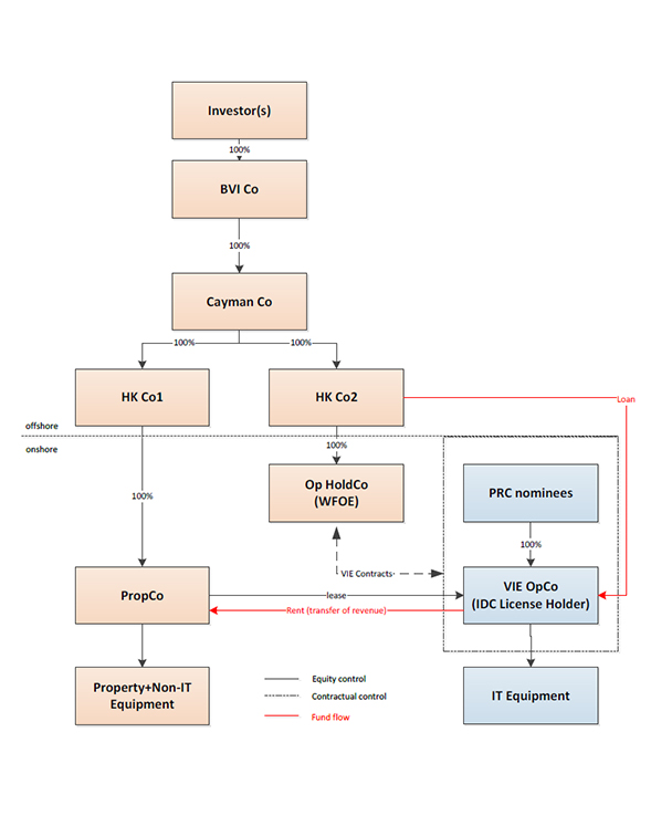
在中国境内开展基本的IDC业务需要取得包含"B11互联网数据中心业务"[7]的增值电信业务经营牌照(简称"IDC牌照"),即使数据中心仅仅涉及机架、而非服务器等IT设施的出租。而根据最新的外商投资负面清单,该类增值电信业务外资持股比例不能超过50%[8]。面对该种监管环境,境外投资者实现对数据中心100%的控制的方法,就是将需要取得IDC牌照的业务(包含机架、存储和通信设备等IT设施)剥离至新的运营公司VIE OpCo,重新取得IDC牌照,并以VIE结构实现对VIE OpCo的控制;而土地、房屋和其他非IT类基础设施则留在原来的项目公司,并由投资者股权控制(所谓"轻重分离"之结构,具体见以下示意图)。VIE OpCo取得运营收入之后,则通过支付租金的方式转移给PropCo,由PropCo以分红的方式汇出境外返还给外商投资者。很多知名IDC运营商,实质上都采用了前述轻重分离的结构实现融资并且境外上市。

图7:数据中心轻重分离结构图
-
1.3.2. 近期对VIE结构境外上市的担忧:
虽然"VIE协议是否有效"一直是实务界不断研讨的命题,但近期围绕VIE结构的讨论重新开始牵动投资人的敏感神经。
-
1.3.3. 几个关于VIE结构的最新观点
从目前来看,VIE结构重新被热议,是由于该等结构涉及的行业往往与个人信息、数据安全息息相关,因此中国监管部门对于以VIE结构进行的投资、运营和上市会从多个口径进行审查和信息收集。于是,对于"业务模式是否涉及提供网络产品和服务,以及该等产品和服务是否会对国家安全产生重大影响"的自我评估则显得至关重要。
具体而言,针对与VIE结构相关的投融资活动,笔者有以下最新观察:
(1) 从立法和司法判例来看,依然未有先例确认"VIE结构非法"或者"VIE合同无效"。在2016年审结的亚兴置业诉安博教育一案中,最高院并没有直接判定VIE协议的有效性,而是转而探讨外资通过合同控制的方法从事法律法规禁止外资参与的业务,是否违反了相关法律法规的立法原意,并最终就此向教育部发出司法建议。最终,最高院也并未就VIE结构是否合法、VIE协议是否有效发表意见。
(2) 目前,对VIE结构的监管口径在趋严,需要积极合规应对。主要需要注意以下方面:
a) 境外上市的合规审查
尽管《国务院关于进一步加强在境外发行股票和上市管理的通知》(国发〔1997〕21号,"97红筹指引")并未明确要求小红筹或VIE结构进行境外上市的企业必须要经过证监会核准,但是依据《证券法》第一百七十七条规定:"境外证券监督管理机构不得在中华人民共和国境内直接进行调查取证等活动。未经国务院证券监督管理机构和国务院有关主管部门同意,任何单位和个人不得擅自向境外提供与证券业务活动有关的文件和资料。"以及《关于依法从严打击证券违法活动的意见》[9]第(二十)条所规定的"加强中概股监管。切实采取措施做好中概股公司风险及突发情况应对,推进相关监管制度体系建设。修改国务院关于股份有限公司境外募集股份及上市的特别规定,明确境内行业主管和监管部门职责,加强跨部门监管协同。"未来中资企业或自然人控制(无论是股权控制还是VIE协议控制)的企业赴境外上市,都可能面临更严格的监管。
此外,新《证券法》及《关于依法从严打击证券违法活动的意见》都体现出将对于"数据安全"和"跨境数据流动"从严把控的监管态度。根据《网络安全审查办法(修订草案征求意见稿)》的标准,"掌握超过100万用户个人信息的运营者赴国外上市,必须向网络安全审查办公室申报网络安全。"
b) 日常运营过程中的网络安全审查
根据《数据安全法》[10]第三十一条[11]和《网络安全法》[12]第三十五条:"关键信息基础设施的运营者采购网络产品和服务,可能影响国家安全的,应当通过国家网信部门会同国务院有关部门组织的国家安全审查。"根据《关键信息基础设施安全保护条例》[13]第二条"本条例所称关键信息基础设施,是指公共通信和信息服务、能源、交通、水利、金融、公共服务、电子政务、国防科技工业等重要行业和领域的,以及其他一旦遭到破坏、丧失功能或者数据泄露,可能严重危害国家安全、国计民生、公共利益的重要网络设施、信息系统等"。
在图7的数据中心轻重分离结构中,如果VIE Opo Co能够被定义为CIIO(关键信息基础设施运营者),那么其采购网络产品和服务,就需要进行网络安全申报备案。所谓"网络产品和服务",根据现行《网络安全审查办法》,主要指核心网络设备、高性能计算机和服务器、大容量存储设备、大型数据库和应用软件、网络安全设备、云计算服务,以及其他对关键信息基础设施安全有重要影响的网络产品和服务。
那么VIE结构中典型的VIE OpCo向WFOE采购咨询服务,进而将利润转移给WFOE,并通过WFOE将利润汇出境外的这一行为,是否有可能被定义为采购"其他对关键信息基础设施安全有重要影响的网络产品和服务",进而需要进行网络安全申报?当然,即使没有"采购网络产品和服务"这个入手点,《网络安全审查办法》第十五条规定了网信办更为主动、广泛的审查权"网络安全审查工作机制成员单位认为影响或可能影响国家安全的网络产品和服务,由网络安全审查办公室按程序报中央网络安全和信息化委员会批准后,依照本办法的规定进行审查。"
c) 数据汇出境外的安全审查
根据《网络安全法》《个人信息保护法》,以及《数据出境安全评估办法(征求意见稿)》[14]等规定,关键信息基础设施的运营者在中华人民共和国境内运营中收集和产生的个人信息和重要数据应当在境内存储。因业务需要,确需向境外提供的,应当按照国家网信部门会同国务院有关部门制定的办法进行安全评估。此外,出境数据中包含重要数据;处理个人信息达到一百万人的个人信息处理者向境外提供个人信息;累计向境外提供超过十万人以上个人信息或者一万人以上敏感个人信息,以及国家网信部门规定的其他需要申报数据出境安全评估的情形,都需要向国家网信部门申报数据出境安全评估。
面对以上这些监管审查入手点,重新分析企业的商业模式和评估是否要进行主动申报至关重要。一方面,要审视被投资的数据中心是否仅包含传统的"机柜/机架出租",而不涉及对客户数据的访问权限、不属于关键信息基础设施运营者、不涉及将数据汇出境外;另一方面,也需要数据中心运营方加强对数据安全的保护,防止数据泄露事件的发生,并通过满足标准认证(比如满足ISO27001认证)、赋予客户随时删除数据中心存储个人数据的权利等方式,来对外证明数据保护的充足安全措施。这样,被投资数据中心在未来境外上市过程中,也会能够更加从容地应对证监会和网信办等监管部门的审查。
d) 虽然外商投资的安全审查、反垄断审查并未排除对以VIE结构进行的投资交易的审查,但该等结构本身并不会构成通过审查的障碍。[15]
至今为止,因为外商投资安全审查而被迫终止的交易并不多见。而以VIE结构申报经营者集中审查也不乏成功通过的先例[16]。
(3) 中概股赴美上市的整体监管趋严,但以VIE结构进行的投资仍有香港上市、回A上市作为备选方案。
从2020年12月18日,特朗普正式签署《外国公司问责法案》为联邦法,至2021年8月17日,SEC现任主席Gary Gensler在一个宣传视频中表示:"我已要求SEC同事,暂停与中国运营实体相关联壳公司的上市。"VIE结构的中概股赴美上市已经进入寒冰期,但这并不代表VIE结构投资的上市通道完全封闭。事实上,受到美国收紧中国企业美国上市通道的影响,2020年9家中概股选择在港二次上市;从2019年11月起,已经有14家中概股赴港二次上市[17]。2021年9月13日,在线音频赛道头部玩家喜马拉雅向港交所提交招股书,成为《网络安全审查办法(修订草案征求意见稿)》发布后,第一家从美国转道香港上市的中国公司。
除了赴港上市,VIE结构的中国企业还可考虑不拆VIE结构回归A股上市(先例诸如华润微电子、九号智能)。同时,2021年11月15日北京证券交易所开市交易,为未来更多中小企业上市提供了更多的想象空间。
1.4 外资进入中国房地产的外汇管制可能更加收紧
首先,即使有《外商投资法》的颁布,以及"国民待遇"之原则,也并未改变外资进入中国地产行业的先天问题:1.资金无法以外债的方式从境外输送至境内;2.投资款即使以股本金的方式结汇成人民币,除非设立投资性外商投资企业,否则后续资金也无法做到像内资公司一样在中国境内自由周转。
但即使是在这种"外汇管制"的背景之下,外管局也可能会随时出台更严格的窗口指导意见。比如,实务中我们就了解到,外管局2021年6月份出了一个窗口指导意见,要求银行跟踪外资入境直到最终用途,自此之后境外资金直接入境结汇并开展境内的土地竞拍保证金资金池、土地款前融等业务全部都受到限制。
但是,对于窗口指导意见的理解和执行,各地有非常大的差异。外商投资地产项目如果想要获取更顺畅的结汇和后续资金使用途径,需要提前筹划在哪里设立第一层项目公司,以便享受更为灵活的外汇执行政策。
1.5 房地产企业的跨境债权融资将面临更强监管
由于房地产企业不能直接借用外债,所以境外SPV融资+境内资产担保的融资模式大行其道。但是,在2021年8月24日,发改委再次发布新的《企业发行外债备案登记办事指南》之后,利用小红筹结构在境外借款、发行私募债再通过股权投资形式提供给境内子公司使用的融资模式,其合规风险在逐渐加大,主要是因为发改委要求备案的"外债备案登记"范围在拓宽。
-
1.5.1. 发改委要求的"外债备案登记"范围
(1) 国家发改委于2015年9月发布的《关于推进企业发行外债备案登记制管理改革的通知》(简称"2044号文")项下,只有境内企业及其控制的境外企业或分支机构向境外举借1年期以上的债务工具,才需要到发改委发债备案登记;
(2) 2020年2月,发改委发布了《企业发行外债备案登记办事指南》,要求"境内自然人控制的境外企业发行外债需要办理备案登记手续";
(3) 但是2020年10月,发改委再次颁布《企业借用外债备案登记办事指南》,删掉了"境内自然人控制的境外企业发行外债需要办理备案登记手续"的说法;
(4) 2021年8月24日,发改委再次发布新的《企业发行外债备案登记办事指南》(简称"《8.24指南》"),明确:
a) 红筹架构的企业发行外债需要登记:红筹架构的企业发行1年期以上外债、借用中长期国际商业贷款等,需要办理企业外债备案登记?但是,关于"红筹架构"的定义,"请企业根据主要资产、主营业务等有关情况,结合公司法务和律所出具的法律意见书自行判断是否属于红筹架构。如对有关情形仍不能确定,建议就具体项目向我委进行咨询。"
关于什么是"红筹架构",并无统一法律、法规定义。但是根据《2018年国务院办公厅转发<证监会关于开展创新企业境内发行股票或存托凭证试点若干意见>的通知》,对红筹企业给的定义:"红筹企业,是指注册地在境外、主要经营活动在境内的企业",我们目前对"红筹架构"的理解,使其要同时满足(1)主营业务、资产在中国境内;以及(2)被中国企业或中国境内自然人控制这两个要素。
b) 或有负债需要登记备案:境外母公司拟在境外举借私募债,拟由境内子公司和孙公司为该贷款提供1年期以上跨境担保,需要办理企业外债备案登记。
根据我们对发改委的私下咨询结果,这条管控的范围还是很广的,不管在放贷同时,提供担保的是不是借款人的子公司、孙公司,只要将来最终是子公司、孙公司为境外母公司提供担保的都需要办理企业外债备案登记。这意味着发改委的管控范围也从实际发生的债务拓宽到了或有负债,所以一些以内保外贷的方式举借的并购贷款也被纳入了发改委要求的备案范围。
-
1.5.2. 房地产行业不容易获得备案通过
《8.24指南》对于地产行业和对于其他行业的影响并不相同,因为地产行业要想获得外债备案尤其困难。因为根据《国家发展改革委办公厅关于对房地产企业发行外债申请备案登记有关要求的通知》(发改办外资〔2019〕778号,简称"778号文")规定第一条"房地产企业发行外债只能用于置换未来一年内到期的中长期境外债务。"而大部分地产行业的境外融资都是不能满足778号文所要求的资金用途限制的。
综上所述,整个地产行业的境外融资将面临更多的合规要求和风险。
[注]

The End